Light grammar, universal format
Multi-platform, high versatility
High scalability
Flexible usage
Powerful
Simple and easy to use
Document is rich in content and easy to use
Available for online experience
README
What's AnyBlock?
- A module/plugin for parsing and rendering highly versatile Markdown extensions.
(Obsidian, CodeMirror, Markdown-it (Vuepress/Vitepress), Remark (Quartz/Docusaurus) Plugin. Online App) - Feature: You can flexibility to create a 'Block' by many means. It also provides many useful features, like
list to tableand so on - Feature (detail): You can select a section by list/heading/table/quote/codeBlock/markdown-it-container(
:::), and trun into table/tabs/dir/card/column/mindmap/markmap/mermaid/PlantUML/timeLine/jsonChart/nodeTree and more
Document / More Links
- Related links:tutorial、use skill、contribution、secondary development、online use
- Effects warrior/Tutorial, You can learn how to use it by switching between tabs.
- Online Interaction/Demo. You can write experiences here and learn usage through templates
- Wiki
- Install
- Alternate site links:When the website link to this article fails, try replacing
linczero.github.iowithlinczero-github-io.pages.devin the url - A Min-sized version of anyblock, you can download it manually or use the BRAT plugin to download/update the obsidian plugin automatically
Lightspot
- Syntax free
- No new syntax、Syntax-free intrusion
- This also leads to no excessive reliance on plugins. I think a good plugin should not cause - when you have used the plugin for a period of time, leaving it will cause the original content to deform, become unreadable or maintainable
- Extensible
- Facilitate secondary development
- Flexible and powerful
- Selector (Flexible):The selection range is flexible, with six selection methods, making it simple and easy to use
- Processor (Powerful):Rich and diverse, powerful in function and highly scalable
- Multi-platform, strong universality
- It can use: Obsidian plugin, Markdown-it plugin, Online App, Vuepress plugin
- Blogs such as vuepress/vitepress that support markdown-it parsing
Effects warrior / Grammar
multiWay table/multiCross table/Cross table


ListTable/TreeTable/TreeGrid

Optimized list
The essence is "listtable" based on the addition of a mock list style

Dir Tree
The essence is "listtable" based on the addition of imitation directory style

ASCII Dir Tree

WBS (Work Breakdown Structure)

timeline

tabs & card

mermaid flow

plantuml mindmap

nodes (ab mindmap)

markmap mindmap

mermaid mindmap

The above only shows a few of the processors of the plugin. In fact, it supports a wide variety of processors and functions. The processors can be freely combined in series, and in addition to the list selector, it also supports many other selectors such as headings, code blocks, and quote blocks. For more functions, please refer to the more detailed documentation
Visual editing - AnyMenu
It is recommended to use together with another plugin AnyMenu developed by the author of AnyBlock, which can reduce the learning cost and quickly generate templates.

Effects warrior - old
Here are some of the more common processors:
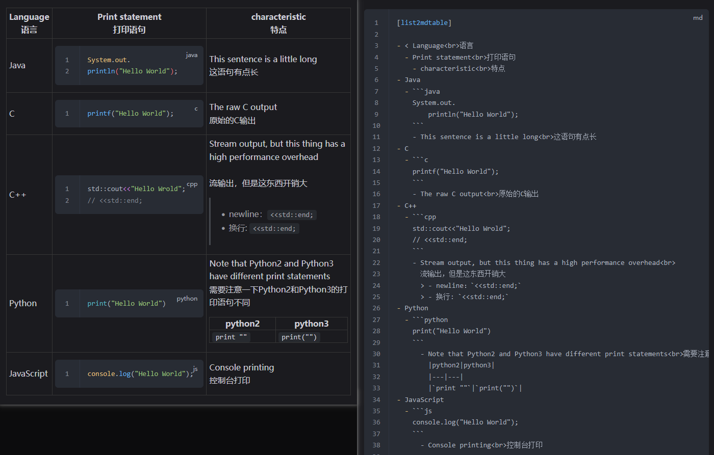
- list2table (2datatable)
- list2listtable
- list2mermaid (graph LR)
- list2mindmap (mermaid v9.3.0 mindmap)
- list2tab
- list2timeline
- title2list + list2somthing












